IPB
ЛогинПароль:

> Проектирование БД. 1,2,3 НФ
klem4
сообщение 9.12.2007 21:01
Сообщение #1


Perl. Just code it!
******

Группа: Модераторы
Сообщений: 4 100
Пол: Мужской
Реальное имя: Андрей

Репутация: -  44  +


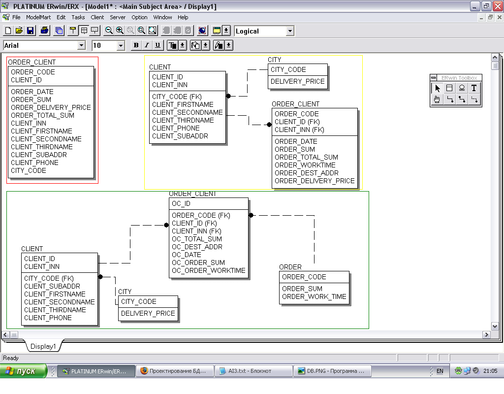
В общем по заданию нужно спроектировать БД постепенно от 1 НФ до 3 НФ. Вот не уверен что все верно я делаю ...

Задание:

Цитата
9. Ведется информация о КЛИЕНТАХ И ЗАКАЗАХ НА ПОСТАВКУ ТОВАРОВ.

Каждый клиент может разместить несколько заказов на поставку товаров.
Заказ может быть оформлен на несколько покупателей.
Каждый заказ имеет уникальный номер.
Каждый клиент имеет уникальный код, наименование, адрес, ИНН и телефон.

По заказам заданы следующие атрибуты: номер и дата оформления,
перечень клиентов с указанием по
каждому из них: срока исполнения, сумма заказа, адрес получения ,
и стоимость доставки. Стоимость доставки определяется адресом получателя.


1 НФ - в красном прямоуголнике
2 НФ в желтом
3 НФ в зеленом

Прикрепленное изображение



вот мне например кажется что в 3 НФ в таблице ORDER_CLIENT имеется избыточная информация, например стоимость заказа, которую мы берез из таблицы ORDER, но ведь сегодня заказ может стоить 5 рублей а завтра точной такой-же 10, по это эту инфу надо хранить и в таблице ORDER_CLIENT, либо запрещать изменение в ORder ... ну и так далее ... В общем у кого опыт есть подскажите плс.

Сообщение отредактировано: klem4 - 9.12.2007 21:08


--------------------
perl -e 'print for (map{chr(hex)}("4861707079204E6577205965617221"=~/(.{2})/g)), "\n";'
 Оффлайн  Профиль  PM 
 К началу страницы 
+ Ответить 
 
 Ответить  Открыть новую тему 
Ответов
klem4
сообщение 10.12.2007 13:27
Сообщение #2


Perl. Just code it!
******

Группа: Модераторы
Сообщений: 4 100
Пол: Мужской
Реальное имя: Андрей

Репутация: -  44  +


вопрос решен.


--------------------
perl -e 'print for (map{chr(hex)}("4861707079204E6577205965617221"=~/(.{2})/g)), "\n";'
 Оффлайн  Профиль  PM 
 К началу страницы 
+ Ответить 

Сообщений в этой теме


 Ответить  Открыть новую тему 
1 чел. читают эту тему (гостей: 1, скрытых пользователей: 0)
Пользователей: 0

 



- Текстовая версия 13.12.2025 13:49
Хостинг предоставлен компанией "Веб Сервис Центр" при поддержке компании "ДокЛаб"